All-Russia Scientific and Research Institute “Center” (Postgraduate Education Department, Professor)
Moscow, Moscow, Russian Federation
Tver, Russian Federation
Moscow, Moscow, Russian Federation
Moscow, Moscow, Russian Federation
UDC 303.68
UDC 004.042
UDC 004.046
UDC 004.67
The article discusses a methodological approach to supporting decision-making in the import substitution of electronic component base (ECB). The essence of formulating the task for searching a set of management decisions lies in maximizing their effect while reducing the dependence on imported ECB meanwhile developing and producing complex technical products. Implementing the developed scientific-methodological approach and information technology will enable to form management decisions in import substituting electronic component base, as well as to enhance the efficiency of manufacturers of complex technical products by mitigating negative consequences caused by reliance on imported electronic components.
import substitution, electronic component base, life cycle, innovation management, product data management, information technology
Введение
В настоящее время актуальным является обеспечение органов исполнительной власти, интегрированных структур и предприятий информационной поддержкой при принятии управленческих решений в сфере обеспечения качества и повышения надежности сложных образов техники (СОТ) путем сокращения зависимости от импортной ЭКБ. В данной статье вопросы импортозамещения ЭКБ рассмотрены преимущественно с точки зрения управления инновациями в процессе разработки и производства финальных СОТ и требований к безопасности продукции. В связи с чем, в данной статье целесообразно определять процесс импортозамещения как создание отечественных производств, способных полностью или частично заменить импортные товары отечественной продукцией с идентичным функционалом.
Основная часть
1. Термины и определения для рассматриваемой предметной области
Основные термины и определения приведены в таблице 1.
Таблица 1.
Основные термины и определения
Table 1.
Basic terms and definitions
|
Термин |
Определение |
|
электронная компонентная база; ЭКБ |
по ГОСТ Р 58857-2020. «Ракетно-космическая техника. Электронная компонентная база. Общие положения»: 3.31: Совокупность изделий электронной техники, квантовой электроники и/или электротехнических изделий, представляющих собой сборочную единицу или их совокупность, обладающих конструктивной целостностью, принцип действия которых основан на электрофизических, электрохимических, электромеханических, фотоэлектронных и/или электроннооптических процессах и явлениях, не подвергаемых изменениям в процессе применения при создании образцов радиоэлектронной аппаратуры, в которых они применяются, изготавливаемых по самостоятельным комплектам конструкторской и технологической документации, выполняющих функции генерирования, преобразования, переключения, задержки, распределения, запоминания, передачи и фильтрации радиочастотных и электрических сигналов, и не подлежащих восстановлению или ремонту (далее - электрорадиоизделия), а также электронных модулей нулевого уровня, представляющих собой совокупность электрически соединенных электрорадиоизделий. образующих функционально и конструктивно законченные сборочные единицы, предназначенные для реализации функций приема, обработки, преобразования, хранения и/или передачи информации или формирования (преобразования) энергии, выполненные на основе несущих конструкций или размещенных на общей подложке, обладающие свойствами конструктивной и функциональной взаимозаменяемости и рассматриваемые как единое целое с точки зрения требований к разработке, производству, приемке, поставке и эксплуатации. |
|
ЭКБ отечественного производства; ЭКБ ОП |
по ГОСТ Р 58857-2020, п.3.32: Электронная компонентная база, разработанная и изготовленная организациями, находящимися под юрисдикцией Российской Федерации и Республики Беларусь. |
|
ЭКБ иностранного производства; ЭКБ ИП |
по ГОСТ Р 58857-2020, п.3.33: Электронная компонентная база, разработанная и изготовленная за пределами Российской Федерации и Республики Беларусь. |
|
технологический передел; ТП |
по ГОСТ Р 58916-2021. «Технологический инжиниринг и проектирование. Термины и определения»: технологическая операция или совокупность технологических операций, результатом которых является получение полуфабриката или готового продукта на основе полуфабриката. При этом технологический передел представляет собой минимальную совокупность составляющих его технологических операций в том смысле, что являющийся результатом какой-либо операции продукт можно рассматривать как полуфабрикат только после завершения технологического передела. |
|
прослеживаемость в цепи поставок |
по ГОСТ ГОСТ Р 57881—2017 «Система защиты от фальсификаций и контрафакта. Термины и определения»: документирование истории всех событий в цепи поставок изделия, относящееся к документации всех посредников в цепи поставок и записям всех существенных операций, проводимых при передаче изделий от действительного изготовителя компонента дистрибьютору или со склада брокерам и дистрибьюторам. |
|
входимость |
по ГОСТ 2.053-2013 «Единая система конструкторской документации. Электронная структура изделия. Общие положения»: использование составных частей изделия в структуре изделия и/или его составных частей. |
|
информационная технология |
приемы, способы и методы применения средств вычислительной техники при выполнении функций сбора, хранения, обработки, передачи и использования данных (ГОСТ Р 59853-2021) |
|
автоматизированная система |
система, состоящая из комплекса средств автоматизации, реализующего информационную технологию выполнения установленных функций, и персонала, обеспечивающего его функционирование (ГОСТ Р 59853-2021) |
|
сложный образец техники; СОТ |
изделие техники, имеющее сложную многоуровневую кооперацию изготовителей(поставщиков) компонентов в цепи поставок |
|
пространство товаров |
сеть, объединяющая товары, которые, скорее всего, будут экспортироваться (импортироваться) вместе. Пространство товаров можно использовать для прогнозирования будущего экспорта (импорта), поскольку страны с большей вероятностью начнут экспортировать (импортировать) товары, связанные с текущим экспортом (импортом). Связанность измеряет расстояние между товаром и всеми товарами, в которых страна экспортер (импортер) специализируется в настоящее время. Для ЭКБ связанность определяет ее степнь влияния на производство (и возможный экспорт/импорт) категорий (типов) СОТ. |
2. Актуальность проводимого исследования, основные положения рассматриваемой предметной области
Для развития отрасли электроники и микроэлектроники необходимо поддерживать дизайн-центры и разработчиков интегральных схем, производителей ЭКБ и технологического оборудования для ее изготовления.
До 2022 года рынок электроники в России был «катастрофически зависим» от импорта — его доля достигала 82% [3,7,8].
Как прогнозировал Минпромторг, в 2024 году объем выпуска российской электронной продукции должен был вырасти на треть, до 3,5 трлн руб., а к 2030 году — до 6,3 трлн руб. (прогноз из стратегии развития радиоэлектронной отрасли, утвержденной в 2020 году). К этому времени Россия должна обеспечивать не менее 70% видов электроники за счет отечественной продукции [3,7,8].
В настоящее время более половины отрасли находится под управлением госкорпораций «в условиях планового административного финансирования» [3,7,8], им же прямо или опосредованно принадлежат все производственные мощности. Вместе с тем, необходимо одновременно расширять «частные» производственные мощности или выводить их из-под контроля госкомпаний, чтобы к ним могли получить доступ частный бизнес и стартапы. Сейчас технологическим компаниям в России трудно заказать производство опытных партий своей продукции, потому что производственные мощности заняты на годы вперед реализацией задач госбезопасности. В то же время следует признать, что в мире нет частных компаний, которые создавали свои фабрики по производству ЭКБ только на собственные средства без господдержки.
В связи с актуальностью тематики развития инноваций в отечественной электронике формализуем рассматриваемую область производства ЭКБ с точки зрения управления в организационных системах.
На рисунке 1 приведена схема уровней управления в отрасли «радиоэлектронная промышленность».
Рис. 1. Уровни управления в отрасли «радиоэлектронная промышленность»
Fig. 1. Management levels in the radioelectronic industry
На рисунке 1 «базис» отрасли состаляют технологические переделы, обозначенные как ТП или тех.передел. Как видно, на одном предприятии (обозначение - П) может быть несколько ТП.
Совокупность всех ТП всех предприятий в отрасли, имеющихся или подлежащих созданию в процессе импортозамещения ЭКБ ИП на ЭКБ ОП, и составляют инновационную составляющую в рамках развития ЭКБ ОП.
Для управления отраслю можно использовать принцип программно-целевого управления и соответствующую модель, схема которой приведена на рисунке 2.
На рисунке 2 представлена матрица взаимодействия ТП на различных предприятиях.
Модель управления включает четыре блока: 1) потребности отечественных производителей в ЭКБ; 2) импорт ЭКБ ИП; 3) возможности отечественных производителей по производству ЭКБ ОП; 4) экспорт готовой продукции отечественных производителей – ЭКБ ОП и СОТ.
Красными заштрихованными стрелками представлен цикл «управления», который показывает как возможности одних производителей (например, производителей ЭКБ ОП, составных частей (СЧ) и комплектующих изделий (КИ)) удовлетворяют потребности других производителей (например, других производителей ЭКБ ОП, СЧ, КИ и финальных изделий).
Рис. 2 Модель программно-целевого управления отраслю «радиоэлектронная промышленность» (вариант)
Fig. 2 The model of software-targeted management of the radioelectronic industry (variant)
Для пояснения «матричного» принципа управления представим процессы изготовления ЭКБ в виде иерархической модели цепочек взаимодейсвтвий ТП (рисунок 3 и 4). На рисунках показано 6 уровней ТП, начиная от сырья и материалов (СиМ) и заканчивая СОТ.
Рис. 3. Дерево иерархий ТП в производственном процессе от СиМ до ЭКБ (1 цикл)
Fig. 3. Hierarchy tree of technical conversion in the production process from raw materials to electronic component base (1 cycle)
Рис. 4. Дерево иерархий ТП в производственном процессе от ЭКБ до СОТ (2 цикл)
Fig. 4. The tree of hierarchies of technical conversion in the production process from the electronic component base to complex samples of equipment (2 cycle)
Для примера, для производства «компаунда» необходимы специальные сырье и материалы – это ТП1. Затем полученный компаунд используется при изготовлении преобразователей напряжения постоянного тока – это ТП2. На выходе получается СЧ1 – преобразователь напряжения. Далее на ТП3 изготавливаются материнские платы с использованием, в том числе, СЧ1 и других КИ и СЧ разных производителей (или на одном предприятии). Все это образует первый цикл (рисунок 2 и 3) производства ЭКБ ОП. Аналогично, только с «более внушительными» КИ и СЧ происходит и во втором цикле с использованием изготовленной ЭКБ ОП.Таким образом, «управление» в предложенной модели это рекурсивная процедура (цикл) которая «повторяется» несколько раз в процессе создания финальных изделий.
Конечная цель заключается в минимизации блока 2 «Импорта ЭКБ» (см.рисунок 2) за счет принятия рациональных управленческих решений и их реализации в отрасли радиоэлектронной промышлености.
3. Анализ импорта ЭКБ и их экспортного потенциала
На основании [3,5] визуально структура импорта России в части промышленной продукци в 2023 году приведена на рисунке 5.
В 2023 году Россия импортировала товаров на 208 миллиардов долларов, заняв 30-е место в мире по объёму импорта, при этом за пять лет объём импорта России сократился на 35,7 миллиарда долларов — с 243 миллиардов долларов в 2018 году до 208 миллиардов долларов в 2023 году[5].
Рис. 5. Импорт РФ в 2023 г. (выделены «детали для офисной компьютерной техники») [5]
Fig. 5. Russian imports in 2023 (highlighted "office computer hardware parts") [5]
В последние годы (2022-2023 г.г.) в России лидируют по импорту [5] автомобили (14,4 млрд долларов), упакованные лекарства (8,34 млрд долларов), телерадиовещательное оборудование (7,55 млрд долларов), тракторы (3,92 млрд долларов) и компьютеры (3,78 млрд долларов). Наиболее распространёнными партнёрами России по импорту являются Китай (110 млрд долларов), Турция (10,8 млрд долларов), Германия (9,84 млрд долларов), Казахстан (9,78 млрд долларов) и Италия (5,04 млрд долларов). На рисунке 6 показан пример для одной номенклатуры ЭКБ ИП – «комплектующие для офисной компьютерной техники».
На данном рисунке различными цветами выделены страны по географическому положению: Евразия, Африка и т.п. (приведены в легенде внизу диаграм).
На рисунке 7 визуализирована взаимосвязь товаров в пространстве товаров по укрупненным группам товаров: машины, инструменты, камень и стекло и т.п (приведены в легенде внизу диаграм). Если взаимосвязь есть, то есть и соединительная линия.
При выборе, в качестве примера (рисунок 8) узла «полупроводниковые приборы» показана их «непосредственная» (то есть первого уровня иерархии с точки зрения выбранного узла) взаимосвязь с созависимыми узлами [5]:
- стекло с обработкой кромок;
- зеркала и линзы;
- печатные платы;
- электромагниты;
- детали для офисной компьютерной техники;
- аксесуары для радиовещания;
- электрические конденсаторы;
- аксессуары для аудио- и видеозаписи;
- интегральные схемы;
- пустой аудионоситель – CD-R, DVD…;
- электрические резисторы;
- другое электрическое оборудование;
- промышленные принтеры.
4. Анализ существующего научно-методического аппарата в рассматриваемой предметной области и постановка задачи
Теоретические подходы к исследованию инновационной деятельности в политике импортозамещения России, концепции формирования технологических инноваций промышленных предприятий с позиций интенсификации импортозамещения, а также трансформация политики импортозамещения России отражены в научных трудах зарубежных и отечественных ученых, например, [1-4, 6-11].
К основным мероприятиям и инструментам реализации данной политики следует отнести:
– инновационную деятельность, представляющую создание новых аналогов импортной продукции, которая отсутствует на российском рынке;
– инновационное импортозамещение отсутствующей инновационной продукции;
– инновационную деятельность с целью импортозамещения аналогов импортной продукции.
Рис. 6. Структура импорта номенклатуры ЭКБ в части комплектующих
для офисной компьютерной техники в 2023 г. [5]
Fig. 6. The import structure of the ECB nomenclature in terms of components for office computer equipment in 2023 [5]
Рис. 7. Взаимосвязь групп товаров при экспорте/импорте (2023 г.)
Fig. 7. Interrelation of groups of goods during export/import (2023)
Рис. 8. Связь группы «полупроводниковые приборы» с ближайшими созависимыми товарами для будущего экспорта (импорта)
Fig. 8. Connection of the Semiconductor Devices group with the nearest codependent goods for future export (import)
Вместе с тем, в изложенных научных трудах оценка влияния ЭКБ ИП на технико-эксплуатационные характеристики (ТЭХ) финальной СОТ отсутствует.
При этом в ряде работ в части выбора набора управленческих решений (НУР) по обнаружению и нивелированию последствий выявления контрафактной и фальсифицированной продукции [12-16] предлагается использовать подход, основанный на показателе эффективности выбора НУР в котором комплексно учтены такие показатели как: типы СОТ, их ТЭХ, количество поставляемых СОТ на интервалах времени, важности СОТ и их ТЭХ, коэффициент реализуемости каждой ТЭХ СОТ в зависимости от НУР, требуемое и достигнутое значение ТЭХ СОТ, а также сроки и стоимости реализации НУР на заданных интервалах времени.
С учетом изложенного научно-методического подхода формализация постановки задачи заключается в необходимости разработки метода выбора управленческих решений при импортозамещении ЭКБ ИП на основе определения рационального набора управленческих решений (РНУР) при заданных ограничениях по допустимым (возможным) управленческим решениям, сроку и стоимости реализации РНУР в целях максимизации эффективности управленческих решений замены ЭКБ ИП на ЭКБ ОП со схожими ТЭХ.
Исходные данные для выбора РНУР приведены в таблице 2.
Таблица 2.
Исходные данные
Table 2.
Initial data
|
Обозначение |
Определение |
|
M(∆t) |
количество рассматриваемых типов изделий с элементами ЭКБ ИП, обнаруженных на интервале времени ∆t |
|
Li |
количество заданных ТЭХ изделия i-го типа |
|
|
количество изделий i-го типа, планируемых к поставке на интервале времени ∆t |
|
|
важность (значимость) изделий i-го типа |
|
|
важность (значимость) j-ой ТЭХ изделия i-го типа |
|
U(∆t) |
набор управленческих решений (НУР) на интервале времени |
|
Uдоп |
множество всех допустимых управленческих решений |
|
|
риск срыва производства/эксплуатации изделия i-го типа для НУР на интервале времени |
|
Rдоп(∆t) |
допустимый риск срыва производства/эксплуатации на интервале времени |
|
|
коэффициент реализуемости j-ой ТЭХ изделия i-го типа при НУР U(∆t) |
|
|
требуемое значение j-ой ТЭХ изделия i-го типа |
|
|
достигнутое значение j-ой ТЭХ изделия i-го типа при НУР U(∆t) |
|
С(U(∆t)) |
стоимость реализации НУР U(∆t) |
|
Т(U(∆t)) |
срок реализации НУР U(∆t) |
|
Сдоп(∆t) |
допустимая стоимость реализации НУР U(∆t) на интервале времени ∆t |
|
Тдоп(∆t) |
допустимый срок реализации НУР U(∆t) на интервале времени ∆t |
Примечание: в таблице под «изделием» понимается отдельная единица изготовленного СОТ.
Постановка задачи выбора управленческих решений при импортозамещении ЭКБ ИП заключается в том, что требуется найти РНУР
для каждого рассматриваемого программного периода ∆t по изготовлению СОТ в целях максимизации эффективности управленческих решений по замене ЭКБ ИП на ЭКБ ОП со схожими ТЭХ для которого:
,
где
,
,
при условиях для K:
условие 1: если j-ая ТЭХ изделия i-го типа соответствует исходно заданным требованиям и действий не требуется;
условие 2: если j-ая ТЭХ изделия i-го типа не соответствует исходно заданным требованиям и j-ую ТЭХ следует повышать;
условие 3: если j-ая ТЭХ изделия i-го типа не соответствует исходно заданным требованиям и j-ую ТЭХ следует понижать;
при ограничениях:
С(U(∆t)) ≤ Сдоп(∆t);
Т(U(∆t)) ≤ Тдоп(∆t);
;
для Ɐi:
.
Метод решения подобной задачи изложен в [13].
5. Процедуры выбора управленческих решений при импортозамещении ЭКБ на основе определения рационального набора управленческих решений
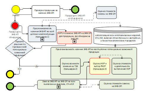
Вариант типовой процедуры выбора РНУР при импортозамещении ЭКБ приведен на рисунке 9.
Для поиска аналогов используется банк данных по каталогизации продукции федерального назначения (см. рисунок 9), а также научно-исследовательских (опытно-конструкторских) работ и результатов интеллектуальной деятельности с соответствующими алгоритмами поиска аналогов [например, 17].
На рисунке 10 «развернута» (детализирована) составная часть типовой процедуры (выделена на рисунке 9 красным фоном и значком «+») – «НУР1 по замене ЭКБ ИП на ЭКБ ОП для продукции, где обнаружена ЭКБ ИП».
«Процедура 1» (см. рисунок 9 – выделена голубым фоном) подразумевает (как вариант) анализ данных, который приведен на рисунке 11 в виде схемы прослеживаемости (входимости) КИ и СЧ в финальное изделие.
Сущность определения важности влияния ЭКБ ИП на ТЭХ СОТ («процедура 2» на рисунке 9 – зеленый фон) с учетом принятых управленческих решений заключается в том, что наличие ЭКБ ИП способствует возрастанию рисков срыва поставок, а это может привести к невозможности эксплуатации СОТ или же к снижению их ТЭХ по сравнению с паспортными (установленными разработчиком СОТ).
Сущность выбора НУР и определения РНУР по снижению доли импортной ЭКБ («процедура 3» на рисунке 9 – желтый фон) с учетом ограничений по срокам и стоимости, заключается в том, что применение РНУР для импортозамещения ЭКБ ИП приводит к нивелированию рисков срыва эксплуатации СОТ и повышению выполнимости ТЭХ СОТ.
6. Вариант построения структуры информационной технологии управления инновациями
Функцией информационной технологии управления инновациями (ИТУИ) является централизация информационных ресурсов по каталогизации всей продукции, включающей в той или иной степени ЭКБ ИП, а также о производителях ЭКБ ОП и об используемых ими технологических переделах. На основе мониторинга данных с использованием метода, приведенного в [13], вырабатываются управленческие решения с оценкой эффективности их реализации.
Организационно ИТУИ должна представлять собой сетевую, многоуровневую систему комплексной автоматизации учетно-операционной деятельности в федеральных органах государственного управления, корпорациях, интегрированных структурах и организациях промышленности.
В качестве основы для реализации ИТУИ следует использовать технологии ГИСП - государственной информационной системы промышленности (оператор – ФГАУ «Российский фонд технологического развития»).
Рис. 9. Типовая процедура выбора РНУР при импортозамещении ЭКБ
Fig. 9. A typical procedure for selecting a rational set of management decisions for import substitution of an electronic component base
Рис. 10. Процедура реализации НУР1 по замене ЭКБ ИП (вариант)
Fig. 10. Procedure for implementing a set of management decisions 1 on replacing the electronic component base with import substitution (option)
На рисунке 11 показан вариант реализации комплекса средств автоматизации ИТУИ на существующей технологической платформе - ГИСП, включающей открытый и закрытый контуры обмена информацией [16].
Программное обеспечение предлагаемой ИТУИ должно реализовывать следующие функции:
- Мониторинг данных о всей продукции в кооперации предприятий по изготовлению ЭКБ ОП и СОТ, а также эксплуатантов СОТ.
- Мониторинг данных об ЭКБ ИП и ЭКБ ОП, используемой при разработке в дизайн-центрах, изготовлении на предприятиях радиоэлектронной промышленности и в процессе эксплуатации СОТ.
- Поддержку принятия решений по выбору РНУР для нивелирования последствий выявленной ЭКБ ИП.
Для практической реализации можно использовать информационные технологии уже реализованные в существующих цифровых платформах:
- SD-WAN — программно-определяемые распределенные сети (пример – Kaspersky SD-WAN);
- виртуальные рабочие столы (VDI – например, Kaspersky Thin Client);
- системы маркировки и идентификации продукции (пример – «Честный знак»).
Рис. 11. Вариант реализации комплекса средств автоматизации ИТУИ
Fig. 11. Implementation option for a set of automation tools for information technology of innovation management
Заключение
Таким образом, предложен научно-методический подход поддержки принятия управленческих решений при импортозамещении ЭКБ на основе определения рационального набора управленческих решений в котором в итоговом показателе эффективности управленческих решений комплексно учтены такие показатели как: типы изделий, их технико-эксплуатационные характеристики, количество поставляемых изделий на интервалах времени, важности изделий и их ТЭХ, коэффициент реализуемости каждой ТЭХ изделий в зависимости от НУР, требуемое и достигнутое значение ТЭХ изделий, а также сроки и стоимости реализации НУР на заданных интервалах времени.
Реализация предложенного научно-методическийого подхода и информационной технологии обеспечит формирование управленческих решений при импортозамещении ЭКБ ИП, а также повышение эффективности деятельности изготовителей СОТ за счет устранения негативных последствий от ЭКБ ИП.
1. Glazyev S.Yu. On the Creation of Systems of Strategic Planning and Management of Scientific and Technological Development. Innovations. 2020;2(256):14-23. DOI:https://doi.org/10.26310/2071-3010.2020.256.2.002.
2. Belyakov G.P., Gretchenko A.I., Erygin Yu.V., et al. Public Administration of Scientific and Technological Development: Foreign Experience. 2nd ed. Moscow: Dobroe Slovo i Ko; 2020. 368 p.
3. Vlasova V.V., Gokhberg L.M., Gracheva G.A., et al. Indicators of Innovation Activity: 2023: Statistical Collection. Moscow: National Research University Higher School of Economics; 2023. 292 p.
4. Chernova O.A., Klimuk V.V. Rational Import Substitution in Industry: Tools and Assessment. Tomsk State University Journal of Economics. 2017;38:43-52. DOIhttps://doi.org/10.17223/19988648/38/4.
5. The Observatory of Economic Complexity (OEC) [Internet] [cited 2025 Feb 20]. Available from: https://oec.world/en/profile/country/rus?yearlyTradeFlowSelector=flow1
6. Oruch T.A., Goman K.I. Methodological Foundations of Innovative and Technological Development of the Industrial Regional Economic System in the Context of Import Substitution. Kursk: Univers; 2023. 227 p.
7. Vlasova V.V., Gokhberg L.M., Gracheva G.A., et al. Indicators of Innovation Activity: 2025: Statistical Digest. Moscow: National Research University Higher School of Economics; 2025. 196 p.
8. Strategic Import Substitution: Investment Opportunities and Priorities in the Context of the Global Crisis [Internet]. National Research University Higher School of Economics. 2023 [cited 2025 Feb 06]. Available from: https://buscom.hse.ru/news/792170716.html.
9. Tebekin A.V. Analysis of Problems and Prospects for the Implementation of Import Substitution Plans in Industries. Transport Business in Russia. 2022;2:159-165. DOIhttps://doi.org/10.52375/20728689_2022_2_159.
10. Prodchenko I.A. Import Substitution in the Context of Ensuring the Economic Sovereignty of the Russian Federation. Problems of Market Economy. 2021;3:47-61. DOIhttps://doi.org/10.33051/2500-2325-2021-3-47-61.
11. Ushkalova D.I., Nikitina S.A. The Influence of External Factors on Russia’s Exports and Imports. The Bulletin of the Institute of Economics of the Russian Academy of Sciences. 2019;6:110-122. DOIhttps://doi.org/10.24411/2073-6487-2019-10074.
12. Lyaskovsky V.L., Andreev S.N., Tabachnikov S.A. Scientific and Methodological Approach Towards the Formation of Management Decisions Based on Monitoring Findings About Identification of Signs of Counterfeit Products. Scientific Bulletin of the Military-Industrial Complex of Russia. 2024;3:31-41.
13. Lyaskovsky V.L., Sorokin B.V., Andreev S.N., et al. Method for Selecting Management Decisions Based on Monitoring Findings About Identification of Signs of Counterfeit and Falsified (Inauthentic) Products in Manufacturing Quality High-Tech Equipment Samples. Oral Report. In: Proceedings of the 35th All-Russian Scientific and Technical Conference of the School-Seminar on Transmission, Reception, Processing and Display of Information on High-Speed Processes; Sep 30-Oct 4; Sochi. Moscow: Russian Academy of Rocket and Artillery Sciences: 2023.
14. Andreev S.N., Lyaskovsky V.L., Sorokin B.V., et al. On the Issue of Choosing Management Decisions to Mitigate the Consequences of Identified Products with Signs of Counterfeiting, Falsification (Inauthenticity): In: Proceedings of the 15th International Scientific Conference on Technical and Technological Systems; 2024 Nov 20-22; Krasnodar: Publishing House – South: 2024. p. 145-147.
15. Andreev S.N., Lyaskovsky V.L., Sorokin B.V., et al. Generalized Algorithm for Searching a Rational Set of Management Decisions to Reduce the Consequences of Identified Products with Signs of Counterfeiting, Falsification (Inauthenticity). In: Proceedings of the 15th International Scientific Conference on Technical and Technological Systems; 2024 Nov 20-22; Krasnodar: Publishing House – South: 2024. p. 142-144.
16. Sorokin B.V., Lyaskovsky V.L., Udalov V.V. Conceptual Approach to Building Information Technology for Solving Functional Tasks of Monitoring Industrial Enterprise Cooperation. Ergodesign. 2024;3(25):307-319. DOIhttps://doi.org/10.30987/2658-4026-2024-3-307-319.
17. Moiseev V.V. Cataloging Products, Scientific Research and Experimental Design Works as well as Intellectual Property Results. Theoretical and Technological Foundations. 2nd ed. Moscow: Tsentrkatalog; 2020. 568 p.




